Notes - changing default port for hosting WebEdition

Notes - changing default port for hosting WebEdition

Changing the default port when hosting WebEdition is not a straight forward task and we don't usually recommend it.

If it is really required, please take into account the following notes.

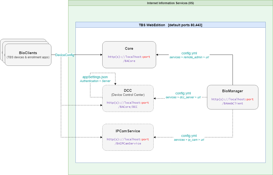
There are several components of WebEdition with dependencies between each other; they connect between one another via http(s). This means that changing the port will require adjustments in the default configuration for these components. Below image will show the WebEdition (R10+) components with their dependencies and the configuration to be adjusted.



    • Related Articles

    • FAQ - WebEdition server installation troubleshooting

      Question What are the most frequent problems when installing WebEdition server, and how can I solve them? Answer Installing all WebEdition server components is not a click-and-go experience. It requires several installation steps and skipping or ...
    • FAQ - System requirements for TBS WebEdition

      Question What are the system requirements for TBS WebEdition? Answer The answer cannot be given easily, because it strongly depends on many parameters: number of users number of devices transactions per timeframe user data mutation frequency etc. ...
    • FAQ - Ways to access SQL Server in WebEdition

      Question By default WebEdition accesses SQL server database using 'SQL Server authentication'. How can I change that to 'Windows authentication'? Answer TBS server software is preconfigured to use 'SQL Server authentication' method when connecting to ...
    • HowTo - Handle 'Soap http error - Cannot connect to host'

      BioManager may report " Soap http error - Cannot connect to host" after installation/upgrade. This is an error indicating that BioManager application cannot connect successfully to the Core web services. It can happen due to couple of reasons: either ...
    • FAQ - WebEdition migration to another server machine

      Question How can I migrate the TBS WebEdition server software to another server machine? Answer This article describes how to migrate the TBS WebEdition (WE) server software to a different physical computer. The below steps should be followed in ...